Centre d'assistance Gustav

Parcourez ou recherchez nos rubriques d'aide.

Pathways

S’abonner

The Pathways component is a feature that allows for the configuration of various clinical activities to be carried out as part of a user's care. These activities are displayed in the user's coordination.

 

 

To create a pathway, it must first be placed in a folder:

 

Next steps:

  1. Enter a name for the folder

  2. Click Save

To add Pathways to a folder:

  1. Select the folder

  2. Click on the "+"

 

Next:

  1. Enter the name of the Pathway

  2. Add a description (optional)

  3. Set the duration

  4. Associate the client group(s) relevant to this Pathway

  5. Save

 

Once the save is complete, the Pathway is highlighted in green (edit mode). Click the pencil icon at the bottom right to configure the Pathway activities:

 

Creating Pathway Activities

Properties

  1. Enter the activity title

  2. Add a description (optional, not visible to the provider)

  3. Define the activity type

  4. Auto-completes: when enabled, the activity ends automatically once the defined frequency is completed

  5. Guide Reference Code: for clients using Gustav Guide exclusively

  6. Guide Link Label: for clients using Gustav Guide exclusively

  7. Associate the relevant domain and/or professions

  8. Save

 

Recurrence

  1. Define when the activity starts once the Pathway is triggered for a user (specified in days)

  2. Set the recurrence (how often the activity should be performed)

 

 

Artifacts

  1. If an assessment and/or follow-up needs to be associated with the activity, use the search tool (type the first 3 letters of the form name)

  2. Select the form and drag and drop it into the box on the right (associated document(s))

  3. Save

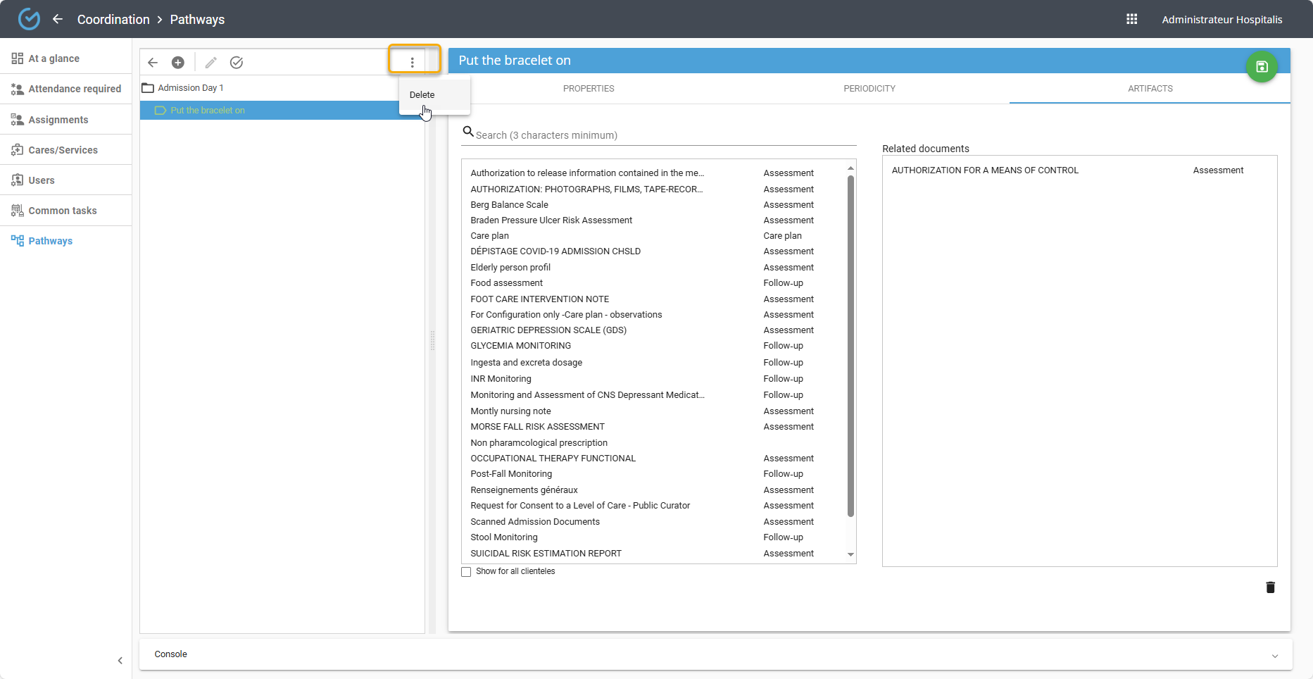
It is possible to delete (using the three dots menu) a Pathway activity if it has never been performed for a user:

 

In Edit mode, you can organize Pathway activities in a specific order. Simply drag and drop the activity to the desired position and save.

Release the activity by clicking the checkmark:

To modify a Pathway activity, select the activity (highlighted in blue) and click the pencil icon to enter edit mode:

A folder can contain an unlimited number of Pathways, and a Pathway can contain an unlimited number of activities.